Hardware Cabinet Digital Parametric
Hardware Cabinet Digital Parametric
Hardware Cabinet Digital Parametric
Hardware Cabinet Digital Parametric
Hardware Cabinet Digital Parametric
Hardware Cabinet Digital Parametric
Hardware Cabinet Digital Parametric
Hardware Cabinet Digital Parametric

Hardware Cabinet Digital Parametric

Regular price$ 188.00
/

📥 Digital Download

Instant download emailed after purchase.
You can use this for personal or commercial projects.

✨ Buy 3 Digital Items – Get 20% off Automatic



✅ Easily made with CNC Router or Traditional Tools
🟧 Fusion 360 Parametric File – Easy Changes
🔩 Full Hardware List Included

Get it Free with  FHCAB 

Digital Plans for a make-it-yourself hardware organization cabinet. Full Hardware List included!

Pictured tools and accessories are not included.

Details

Build an Ideal Storage Cabinet - Your way

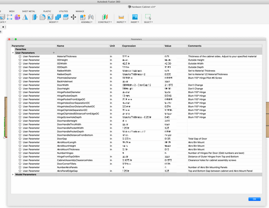
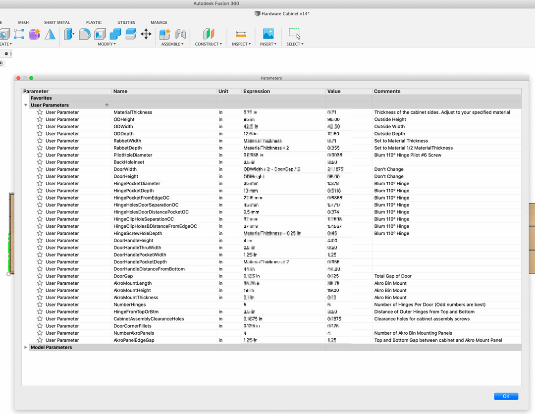
Our Hardware Cabinet closes up to keep your bins and hardware clean and tidy. It’s easy to make from our files - and easy to modify as needed. The included Fusion 360 file has parameters to edit basically every aspect to fit your needs.

We include a full hardware list with links to make purchasing easy.

ℹ️ HOW TO MAKE THIS

To produce as we’ve designed you would need three sheets of 3/4” x 48 x 96” plywood. We include the rest of the hardware needed in the included guide.

This product was designed to be made on a CNC router. Both 2D and 3D files are included in this digital download. You can cut this on traditional woodworking tools as well – the largest part is 42.5 x 95”

The file is designed "tight" so you need to add any tolerance for dados. We recommend 0.015" total dado slop (Radial Stock to Leave in Fusion 360).

See it in our Shop Tour

See the Hardware Cabinet built in our Shop Tour video on Youtube (21:26)

🛠 TOOLS NEEDED

  • CNC Router -Ideal, could be made with traditional woodworking tools as well.

📐 DIMENSIONS

  • Cabinet Overall As Designed: 12.5” Deep x 42.5” wide x 95” tall (Parametric Model included)

Includes

  • Fusion 360 - Parametric Design File Change to your liking!
  • STEP File (Generic Solid Body File) - 3D Model File
  • RHINO 3D File - 3D Model file
  • DXF (2D file) - works with VCarve
  • Digital Guide with Hardware List

FAQs

Definitely. Use the included Fusion 360 file and edit the parameters to your liking.